Citrix XenApp eliminar mensaje navegador predeterminado
Una de las aplicaciones que más se publica en Citrix XenApp es un navegador web. También suele ser habitual que no exista un solo navegador en la misma VDA, ya que se suelen proporcionar varias opciones, uno por contentar a los usuarios y otra porque hay desarrollos web que funcionan mejor en Internet Explorer que en Firefox o Chrome, por ejemplo.
Cuando alguien lanza una sesión Citrix y abre un navegador, debemos realizar hardening sobre la sesión, pero no menos importante es cuidar los detalles. Y uno de esos detalles, es el que os voy a enseñar a cuidar.
No es otro que la pregunta de quien es el navegador predeterminado cuando residen varios navegadores en un mismo sistema. Cuantas menos pantallas extras y preguntas tengan los usuarios finales mejor para todos.
Así que vamos a poner un ejemplo, tenemos instalados Firefox e Internet Explorer juntos.
Lo primero que haremos es que Internet Explorer sea nuestro navegador predeterminado, y el otro lo modificamos:
|
1 |
Internet Explorer -- Herramientas -- Opciones de Internet -- Programas -- Establecer como predeterminado -- Aceptar |
También podemos hacerlo con una GPO fácilmente:
|
1 |
Configuración de usuario -- Directivas -- Plantillas administrativas -- Componentes de Windows -- Internet Explorer: |
-
1Notificar a los usuarios si Internet Explorer no es el explorador web predeterminado -- Deshabilitada
-
1Deshabilitar el cambio de comprobación de explorador predeterminado -- Habilitada
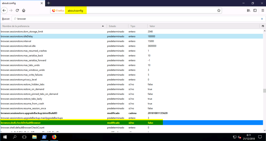
Para Firefox deberemos como administrador modificar desde el menú secreto about:config un valor:
|
1 |
Firefox -- about:config -- browser.shell.checkDefaultBrowser -- false |
Con esto debería ser suficiente para evitar el mensaje.
¿Te ha gustado la entrada SÍGUENOS EN TWITTER O INVITANOS A UN CAFE?
Blog Virtualizacion Tu Blog de Virtualización en Español. Maquinas Virtuales (El Blog de Negu) en castellano. Blog informática vExpert Raul Unzue




